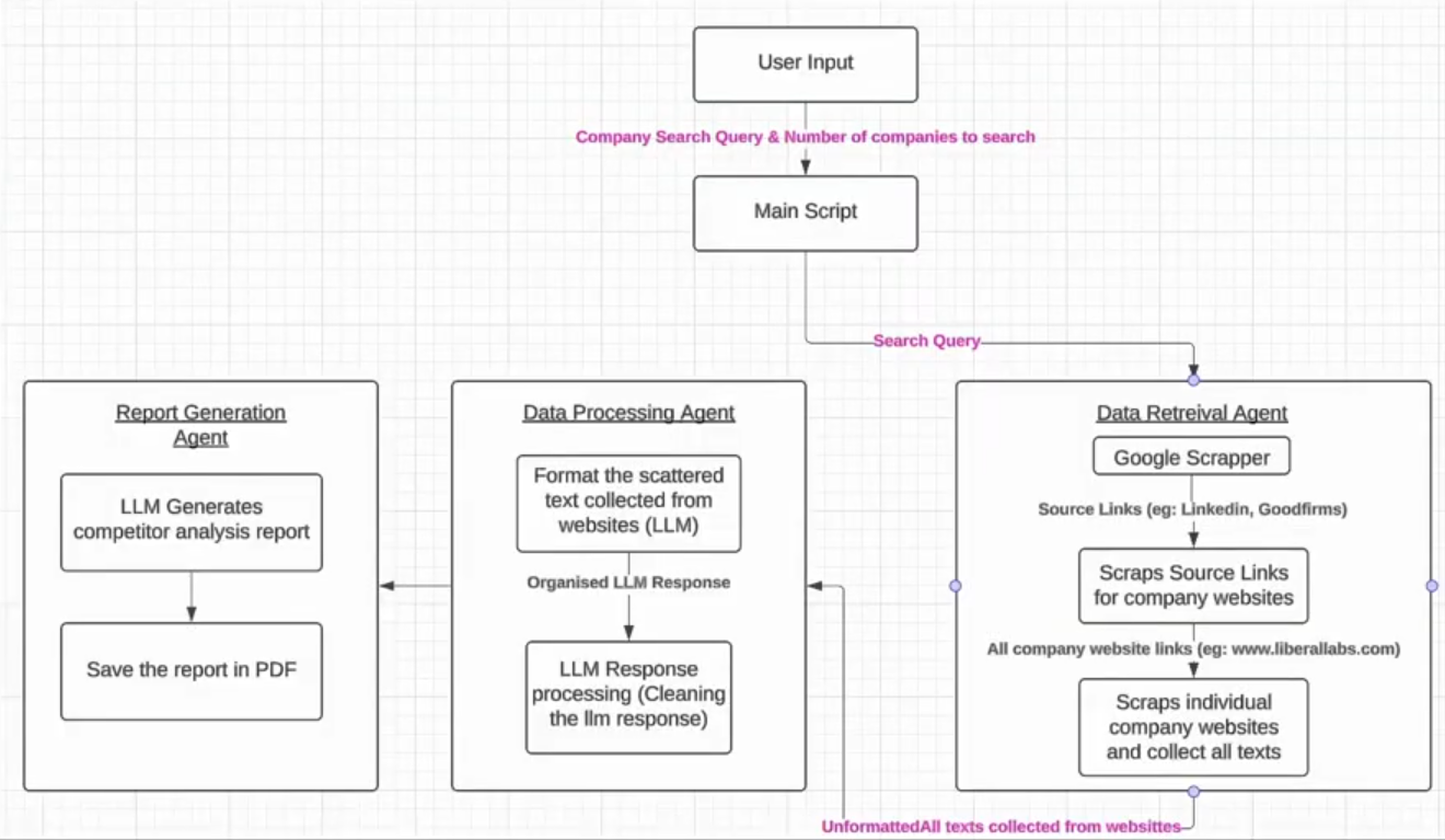
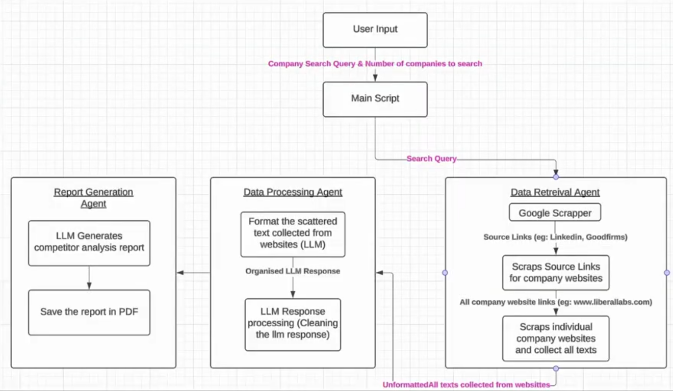
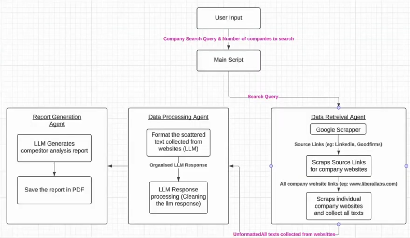
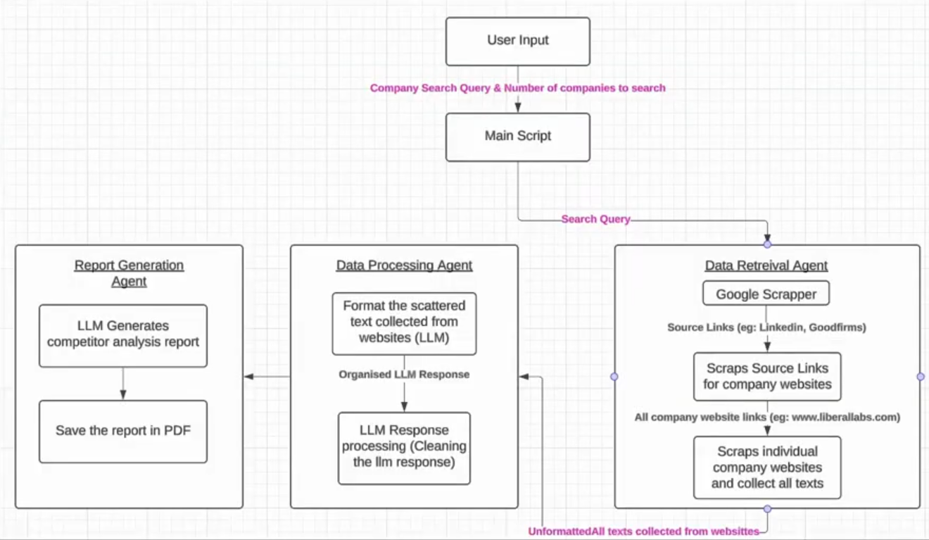
This project is a powerful AI-driven solution designed to collect, process, and generate comprehensive competitor analysis reports based on user-defined categories. It integrates three core agents — Data Retrieval Agent, Data Processing Agent, and Report Generation Agent — working in unison to deliver actionable insights.
The system supports customizable analysis inputs, such as "AI startups in Dubai" or "Web development companies in Bangladesh," and outputs key deliverables, including:
RawData.json: Contains unstructured, noisy data collected from company websites.
CompanyData.json: Provides well-organized and formatted company information.
CompetitorAnalysisReport.pdf: A detailed competitor analysis report highlighting key findings.
Built with Python 3.11 and Selenium for web scraping, the system simplifies competitor research and empowers strategic decision-making.
This is the basic flow and system diagram.

